Recurring payments via FPS
You can get a token for recurring payments via FPS along with making a payment.
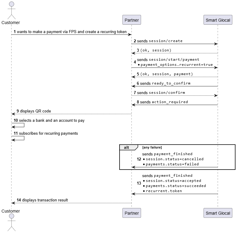
How to make a payment
- Create a payment session
session/create. - Send a payment request using the
session/start/paymentmethod. Thepayment_options.recurrentparameter contains thetruevalue. If required, specify the payment purpose in thedescriptionparameter of the faster_payment_system object. - Wait for a
ready_to_confirmwebhook to confirm the payment withsession/confirmor cancel the payment withsession/cancel. - Wait for an
action_requiredwebhook. Thecustomer_interaction.inform.qr.contentparameter contains a deeplink which you can either display to the customer as QR code in a web browser, or use it to forward the customer to the issuer's mobile application. - Wait for a
payment_finishedwebhook containing the transaction result from Smart Glocal.
In case of a successful transaction, the webhook will containstatus=accepted(sessionobject) andstatus=succeeded(payments/payout_listobject) along with a token for recurring payments in therecurrent.tokenparameter.
If the transaction fails, the webhook will containstatus=cancelled(sessionobject),status=failed(payments/payout_listobject), and no token.
info
If you are interested in getting a token of the payer's account number, inform your Account Manager at Smart Glocal about this. In this case, you will find this token (bank_account_ru_token) in the payment_finished webhook within the transaction_info object. If you do not get webhooks, you will get this token in response to session/status.
Webhook example
- Success
- Failure
curl -X POST \
https://partner.com \
-H 'content-type: application/json' \
-H 'X-PARTNER-SIGN: signature' \
-d '{
"type": "payment_finished",
"session": {
"id": "ps_3102",
"status": "accepted",
"created_at": "2025-07-08T08:55:05.187838Z",
"updated_at": "2025-07-08T08:56:34.110096Z",
"acquiring_payments": [{
"id": "pm_3100",
"status": "succeeded",
"created_at": "2025-07-08T08:55:05.284254Z",
"finished_at": "2025-07-08T08:56:34.015333Z",
"customer": {
"reference": "1501512",
"contacts": [{
"phone": "7953****321"
}]
},
"payment_details": {
"type": "faster_payment_system",
"faster_payment_system": {
"description": "Payment of services"
}
},
"recurrent": {
"token": "f8d95e0e8bfa9a573c12f69d3f858f1b37342623870cb39057676e0dbabc02c2",
"created_at": "2025-07-08T11:56:33+03:00",
"finished_at": "2035-07-08T11:56:32+03:00",
"is_active": true,
"type": "recurrent_token"
},
"amount_details": {
"amount": 199000,
"currency": "RUB"
},
"amounts": {},
"metadata": {
"initiatorMetadata": {
"customQueryId": "644894796103676688",
"account": "8f082ccad1c4f69dbc678fa409924fb6cde5cc23",
"callback": "-1224827450_00e4d08bebca4da2ef",
"chargeId": "5314659081_150151268_737729",
"customerId": 150151268,
"save": false,
"recurrent": true,
"botUsername": "PremiumBot",
"apmPublicToken": "d4470a4280e61d5de8a76b7de9d1e2d30b24b2237c73994717566e5315608ec3",
"clientSession": {
"id": "af67818f9e82849d98f0de21619fe677fdc1f3f576071b69bd9a3c6976813e11",
"userTelegramId": 1100521234,
"apmToken": "16276dbebeceb3fb3573b06c819d0b838a0679b758fa797376d7660c659000fb",
"clientLocaleIso2": "ru",
"validationErrorsCount": 0
}
},
"invoicePayload": "init_premium_sub_12M-RUv1675450666",
"invoiceData": "{\"service_period\":31104000,\"purpose\":\"premium\",\"account_age_category\":6}"
},
"participant_details": {
"sender": {
"ipv4": "185.130.184.58"
}
},
"payment_options": {
"return_url": "https://payment.smart-glocal.com/en/session_status/5314653481/8f082ccad1c4f69dbc678fa409924fb6cde5cc10/ps_3102202245/52d9e5bf7037a189b39c89d55c9fdd4cacd19cb52582c7278de046a9df3511f6?theme=%7B%22bg_color%22:%22%23282e33%22,%22text_color%22:%22%23f5f5f5%22,%22hint_color%22:%22%2382868a%22,%22link_color%22:%22%23a6b8cd%22,%22button_color%22:%22%237b8799%22,%22button_text_color%22:%22%23ffffff%22,%22secondary_bg_color%22:%22%23313b43%22,%22header_bg_color%22:%22%23282e33%22,%22accent_text_color%22:%22%23bbc7d9%22,%22section_bg_color%22:%22%23282e33%22,%22section_header_text_color%22:%22%23a6b8cd%22,%22subtitle_text_color%22:%22%2382868a%22,%22destructive_text_color%22:%22%23f57474%22%7D",
"recurrent": true
},
"transaction_info": {
"fp_message_id": "A51890856297741A0000040011538701",
"bank_account_ru_token": "1a5dc6e630c19288484802f3de3f93b259a590c85d34f16ae20e70c7caec858f"
}
}],
"actions": {
"confirm": "2025-07-08T08:55:05.349934Z",
"capture": "2025-07-08T08:56:33.333387Z"
}
}
}'
curl -X POST \
https://partner.com \
-H 'content-type: application/json' \
-H 'X-PARTNER-SIGN: signature' \
-d '{
"type": "payment_finished",
"session": {
"id": "ps_713610",
"status": "cancelled",
"created_at": "2025-03-01T11:57:31.652396Z",
"updated_at": "2025-03-01T11:57:31.861329Z",
"acquiring_payments": [{
"id": "pm_308906",
"status": "failed",
"created_at": "2025-03-01T11:57:31.895773Z",
"finished_at": "2025-03-01T11:57:31.895773Z",
"customer": {
"reference": "user123"
},
"payment_details": {
"type": "faster_payment_system"
},
"amount_details": {
"amount": 229600,
"currency": "RUB"
},
"amounts": {
"fee": {
"merchant_fee": {
"amount": 1607,
"currency": "RUB"
}
}
},
"metadata": {
"parent_session_id": "ps_1667788995"
},
"error": {
"description": "QR expired",
"code": "qr_expired"
},
"payment_options": {
"return_url": "https://smart-glocal.com",
"recurrent": false
}
}],
"error": {
"description": "Session cancelled",
"code": "session_cancelled"
},
"actions": {
"confirm": "2025-03-01T11:57:31.895773Z"
}
}
}'
Diagram
